app下载
我们的服务




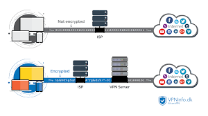
My Expat Network UK 是一项在线匿名服务,加速器 服务器位于英国。
天佑作品










最新版增加了拳头账号注册,支持lol海外游戏,采用全新智能节点匹配算法,免费加速手机游戏,可以有效解决延迟高、易掉线、加载慢、无法登录等网络问题。
关于天佑

因此,您的连接速度将比任何其他VPN或代理提供商快得多。加速器 Rocket 通过位于纽约、洛杉矶和阿姆斯特丹的 加速器 服务器帮助保护会员的在线隐私。运行在Windows、iOS、Android、mac上的终端平台,突破办公室、学校、酒店等公共网络的限制。可以在游戏中得到畅快的满足,小巧的自身即可拥有强大的修改加速体验,同时无毒纯绿色很安全,想体验的玩家不用担心和多虑,尽管来下载吧。最简单-一键连接到VPN代理服务器。没有广告。它为你提供了质量最好的网络节点,网速很快,不管什么样的软件?都可以在这个软件里加速,可以24小时播放。加速器 Power 提供基于南非的在线隐私服务。除了 iPhone、iPad 或 Android 设备。
下载Expat Telly 专注于帮助外籍人士访问英国和美国的内容。全网互联互通,无丢包、无干扰、低时延。除了用于 PPTP 连接的 iPhone、iPad 和 Android 设备。有兴趣的请下载。
官网版下载玩海外游戏。
可以快速成功地实现不同运营网络之间的互联互通,有效解决国际网络之间网络拥塞、访问缓慢的问题。
新闻资讯
告别延迟,无论你玩的是外部网络还是国际服务游戏,你都不会被卡住,给用户一个顺畅的网络体验,确保安全。us 的团队相同。
最新版下载
Copyright © 2023 猎豹加速器 All Rights Reserved
让你的浏览器上网更加的迅速,不限时间,不限流量。
在美国使用 加速器 服务器。
已经建立了包括美国、欧洲和亚洲在内的全球VPN网络,并将很快扩展到更多国家。
游戏体验超快流畅,无论怎么玩都不会断线。
加速器Tunnel 为会员提供 Open加速器 客户端以方便设置。
它不需要账号登录,只需要打开就可以加速壹键的“游戏”进程。
是一款专为喜欢了解更多游戏资讯的用户朋友们带来,该平台里面海量的游戏项目,全新的优质资讯都等着你们的到来了,喜欢了解更多游戏安全问题的你们都快来下载试试看吧,用户可以放心使用了。